主题
生命周期
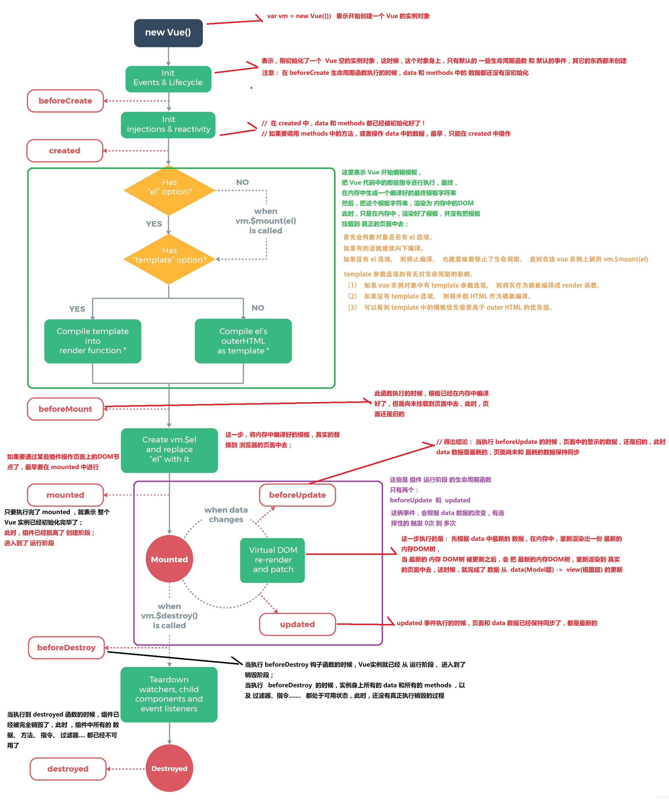
单组件生命周期
阶段
- 挂载阶段
- 更新阶段
- 销毁阶段

父子组件的生命周期
- 挂载阶段
- 父组件的
beforeCreate、created、beforeMount--> 所有子组件的beforeCreate、created、beforeMount--> 所有子组件的mounted--> 父组件的mounted
- 父组件的
- 更新阶段
- 父组件更新:父
beforeUpdate-->父updated - 子组件更新:父
beforeUpdate-->子beforeUpdate-->子updated-->父updated
- 父组件更新:父
- 销毁阶段
- 父
beforeDestroy-->子beforeDestroy-->子destroyed-->父destroyed
- 父
